武汉光谷快捷电脑维修 一站式解决您的电脑、网络与服务器需求
开拓创新 德森精密亮相2024年泰国曼谷电子元器件及生产设备展
科大讯飞成立智能科技新公司,加码智能机器人研发与软硬件制造
宝能集团关联企业布局终端制造,成立新公司发力计算机软硬件领域
新松机器人苏州半导体设备公司成立,注册资本8亿元布局智能制造
运维外包 企业高效运营的智能解决方案
计算机软硬件及外围设备制造服务企业资质证书 ESCE认证在投标中的加分优势
起底女孩充电被电击适配器制造商 多次产品不合格被罚,已被列入经营异常名录
嵌入式系统语言常见算法解析与13条核心特性准则
海尔跨界布局教育科技,拓展多元化业务版图
计算机软硬件及外围设备制造 营业执照的全方位解析
转以太网通过chnet s7200在纺机设备控制系统联网中的应用
干货总结 如何打造网红产品破圈创新及通过网红产品带动销量表现——计算机软硬件及外围设备制造行业视角
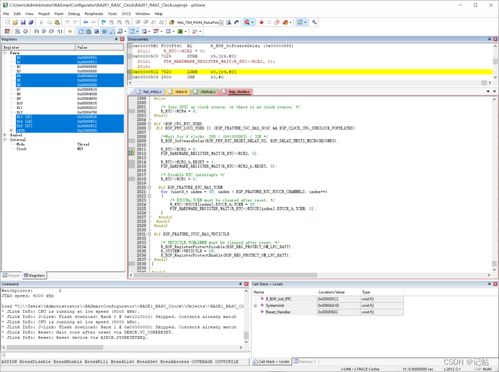
基于RASC的Keil电子时钟制作 瑞萨RA2配置与串口打印
最全面的电脑软硬件测试专家——Everest Ultimate v3.80.948 中文版
半导体加工、封装测试工艺流程、设备供应商及计算机软硬件制造概述
保山市计算机软硬件及外围设备制造企业技术方向分析
安科瑞动环监控系统在数据中心的应用
智能制造 设备上云、互联互通与全厂数字化管理在计算机设备制造业的应用
打造生产检测新利器,做企业升级好帮手——中电仪器微波部件自动化生产测试解决方案
如若转载,请注明出处:http://www.jingxin-keji.com/product/list-2.html